今天有网友问,在solidworks中建立三维模型后,怎么导入到ansys中进行受力分析。(其实solidworks中也有受力分析,但该软件主要是建模用,分析功能并不强大,ansys则软件正好相反。),下面笔者就来举一个简单的例子,说明一下,在solidworks中建模,怎么导入ansys中进行受力分析。建好的模型如图所示

在界面工具栏点击ansys,在点击workbench,如图所示

将solidworks模型导入ansys后,如图所示

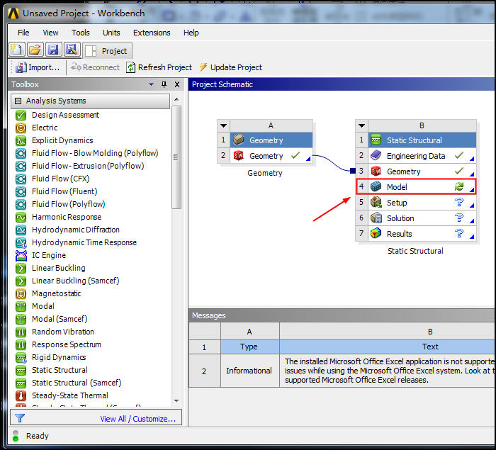
在左侧将静力分析模块static structural拖动到如图位置

完成后,如图所示,然后双击击model,如图

打开后先划分网格,我这里只说最简单的,至于什么局部细化网格暂时不讲,先采用系统默认的划分方法。

划分好的网格如图所示

然后准备施加载荷,里面有很多中载荷可选,我这里选择最简单的force,也就是施加力,选择施加载荷的面,再选择施加力的方向,如图所示

载荷施加完成后,再施加约束,有很多中约束,我这里直接选择固定约束,如图所示

我将以下两个面进行固定约束,如图所示

然后插入应力,变形(多种应力,一般用各个方向的综合应力,有各个方向的变形,根据自己需要选择,我这里选择总变形),如图所示

施加完成后,在上方点击solve求解,如图所示

求解完成后,可以看见各个地方的应力,薄弱点,下方可以播放动画,查看施加力的过程中,工件是如何变化的,给设计做参考,如图所示

总变形,哪里的变形最大,可以看出来,以此作为依据来为设计做参考。

这是最基本的,有限元是比较复杂的东西,要想精通还需要大量努力。
本站文章均为作者原创,如需转载请标注出处,谢谢!
SW技巧网